| Sv translation | |||||||||||||||||||||||||||||||||||||||||||||||||||||||||||||||||||||||||||||||||||||||||||||||||||||||||||||||||||||||||||||||
|---|---|---|---|---|---|---|---|---|---|---|---|---|---|---|---|---|---|---|---|---|---|---|---|---|---|---|---|---|---|---|---|---|---|---|---|---|---|---|---|---|---|---|---|---|---|---|---|---|---|---|---|---|---|---|---|---|---|---|---|---|---|---|---|---|---|---|---|---|---|---|---|---|---|---|---|---|---|---|---|---|---|---|---|---|---|---|---|---|---|---|---|---|---|---|---|---|---|---|---|---|---|---|---|---|---|---|---|---|---|---|---|---|---|---|---|---|---|---|---|---|---|---|---|---|---|---|---|
| |||||||||||||||||||||||||||||||||||||||||||||||||||||||||||||||||||||||||||||||||||||||||||||||||||||||||||||||||||||||||||||||
Anker | oben | obenGültig für
BeschreibungIn Kombination mit den entsprechenden Messstellen (z. B. UMG 96PA-MID+) unterstützt Sie der Zählerstandsgangs-Report (ZSG-Report) bei der Strommengenabgrenzung für die Befreiung von der EEG-Umlage. Dabei berücksichtigt der Report die Abgrenzung der Eigenverbraucher oder der Drittverbraucher sowie die gewillkürte Nachrangregelung. Der Report enthält unter anderem:
Erstellen des Zählerstandsgang-ReportsUm einen ZSG-Report erzeugen zu können, muss in der GridVis ein entsprechender Datenexport konfiguriert werden.
Sie können wahlweise auch einen bestehenden Datenexport editieren.Abb.: Verzeichnis Datenexport im Fenster Projekte Auswahl der Datenexport-Rubrik:
Eine Liste mit den verfügbaren Datenexporten wird angezeigt.
In den folgenden Schritten konfigurieren Sie den Datenexport entsprechend Ihrer Anwendung. Zählerstandsgang-Report Konfiguration1. Schritt 1. Schritt Zeitraum-Einstellungen:
Parameter/Funktion |
2. Schritt Auswahl der Abgrenzungsvarianten:
3. Schritt Geräteauswahl:
Parameter/Funktion |
4. Schritt Konfiguration EEG Umlagepflicht:
5. Schritt Messstellen Konfigurieren:
6. Schritt Datei zum Speichern auswählen:
Parameter/Funktion |
GlossarBegriff | Erläuterung | Drittverbraucher | Stromverbrauchseinrichtungen an die Strom weitergeleitet wird, die aber nicht Teil des privilegierten Unternehmens sind. Dies sind z. B. Zulieferer oder Mieter in einer Liegenschaft, aber auch „verwandte“ Unternehmen (Mutter-, Schwester- oder Tochtergesellschaften). | Drittverbraucher-Abgrenzung | Messkonzept, bei dem die an Drittverbraucher weitergeleitet Strommenge eichrechtskonform, viertelstundengenau gemessen wird. Benötigte Messstellen für den ZSG-Report: Eigenerzeuger, Drittverbraucher und Einspeisung Eigenerzeugung | Vom Betroffenen selbst erzeugte Strommenge aus einer privilegierten Stromerzeugungsanlage (z. B. Photovoltaik oder BHKW) | Eigenverbraucher | Vom Betroffenen selbst verbrauchte Strommenge | Eigenverbraucher-Abgrenzung | Messkonzept, bei dem die selbst verbrauchte Strommenge eichrechtskonform, viertelstundengenau gemessen wird. Benötigte Messstellen für den ZSG-Report: Eigenerzeuger, Eigenverbraucher Gewillkürte Nachrangregelung | Die gewillkürte Nachrangregelung bietet die Möglichkeit, bei der Strommengen Abgrenzung der Verbraucher, Messstellen ohne zertifizierten Zählerstandsgang zu verwenden. In diesem Fall werden eigenerzeugte Strommengen erst nach anderen Strommengen berücksichtigt. Lastgang | Messverfahren, bei dem die Strommenge über einen definierten Zeitraum z. B. mit einem RLM-Zähler aufgezeichnet wird. | Netzbezug | Vom Stromlieferanten bezogene Strommenge. | Netzeinspeisung | Vom Betroffenen selbst erzeugte Strommenge (z. B. Photovoltaik oder BHKW), die in das Netz des Stromlieferanten zurück gespeist wird. | Zählerstandsgang | Messverfahren, bei dem die Strommenge mit viertelstundengenauen, zeitgleichen Messwerten aufgezeichnet wird. | | |||||||||||||||||||||||||||||||||||||||||||||||||||||||||||||||||||||||||||||||||||||||||||||||||||||||
| Sv translation | |||||||||||||||||||||||||||||||||||||||||||||||||||||||||||||||||||||||||||||||||||||||||||||||||||||||||||||||||||||||||||||||
|
| Info | ||
|---|---|---|
| ||
This content was archived on 08.05.2024. |
| Sv translation | |||||||||||||||||||||||||||||||||||||||||||||||||||||||||||||||||||||||||||||||||||||
|---|---|---|---|---|---|---|---|---|---|---|---|---|---|---|---|---|---|---|---|---|---|---|---|---|---|---|---|---|---|---|---|---|---|---|---|---|---|---|---|---|---|---|---|---|---|---|---|---|---|---|---|---|---|---|---|---|---|---|---|---|---|---|---|---|---|---|---|---|---|---|---|---|---|---|---|---|---|---|---|---|---|---|---|---|---|
| |||||||||||||||||||||||||||||||||||||||||||||||||||||||||||||||||||||||||||||||||||||
Valid for
DescriptionIn combination with the corresponding measurement points (e.g. UMG 96PA-MID+), the energy recording report (ZSG report) assists you with electricity quantity delimitation for the exemption from the EEG apportionment. The report takes into account the delimitation of self-consumers or third-party consumers as well as the voluntary subordination rule. The report includes:
Creating the Energy recording reportTo be able to generate an energy recording report, a corresponding data export must be configured in GridVis.
Optionally, you can also edit an existing data export. Select the data export rubric
A list of available data exports is displayed.
Use the following steps to configure the data export according to your application. Meter reading report configuration1st step Period settings:
2nd step Selection of the delimitation variants:
3rd step Device selection:
4th step EEG apportionment obligation configuration:
5th step Configure the measurement points:
6th step Select file to save:
|
| Sv translation | |||||||||||||||||||||||||||||||||||||||||||||||||||||||||||||||||||||||||||||||||||||
|---|---|---|---|---|---|---|---|---|---|---|---|---|---|---|---|---|---|---|---|---|---|---|---|---|---|---|---|---|---|---|---|---|---|---|---|---|---|---|---|---|---|---|---|---|---|---|---|---|---|---|---|---|---|---|---|---|---|---|---|---|---|---|---|---|---|---|---|---|---|---|---|---|---|---|---|---|---|---|---|---|---|---|---|---|---|
| |||||||||||||||||||||||||||||||||||||||||||||||||||||||||||||||||||||||||||||||||||||
Válido para
DescripciónEn combinación con los puntos de medición correspondientes (p. ej., el UMG 96PA-MID+) el informe de la serie de lecturas de contador (ZSG, por sus siglas en alemán) le ayuda en la delimitación de la cantidad de corriente eléctrica para la exención de la tasa de renovables EEG (Ley alemana de energías renovables). El informe tiene en cuenta la delimitación de los autoconsumidores o de los terceros consumidores, así como la regulación de subordinación voluntaria. El informe incluye, entre otras cosas:
Creación del "informe de la serie de lecturas de contador"Para poder generar un informe de la serie de lecturas de contador debe configurarse una exportación de datos correspondiente en GridVis.
Opcionalmente usted también puede editar una exportación de datos existente. Selección de la sección de exportación de datos
Se muestra una lista con las exportaciones de datos disponibles.
En los siguientes pasos podrá configurar la exportación de datos de acuerdo con su aplicación. Configuración del informe de la serie de lecturas de contador1.er paso Ajustes del periodo de tiempo:
2.º paso Selección de las variantes de delimitación:
3.er paso Selección de los dispositivos:
4.º paso Configuración de la obligación relacionada con la tasa EEG:
5.º paso Configurar los puntos de medición:
6.º paso Seleccionar archivo para guardar:
|
| Sv translation | |||||||||||||||||||||||||||||||||||||||||||||||||||||||||||||||||||||||||||||||||||||||||||||||||||||||||||||||||||||||||||||||||
|---|---|---|---|---|---|---|---|---|---|---|---|---|---|---|---|---|---|---|---|---|---|---|---|---|---|---|---|---|---|---|---|---|---|---|---|---|---|---|---|---|---|---|---|---|---|---|---|---|---|---|---|---|---|---|---|---|---|---|---|---|---|---|---|---|---|---|---|---|---|---|---|---|---|---|---|---|---|---|---|---|---|---|---|---|---|---|---|---|---|---|---|---|---|---|---|---|---|---|---|---|---|---|---|---|---|---|---|---|---|---|---|---|---|---|---|---|---|---|---|---|---|---|---|---|---|---|---|---|---|
| |||||||||||||||||||||||||||||||||||||||||||||||||||||||||||||||||||||||||||||||||||||||||||||||||||||||||||||||||||||||||||||||||
Valido per
DescrizioneIn combinazione con i punti di misura corrispondenti (ad es. UMG 96PA-MID+), il report ZSG ciclo di lettura del contatore supporta nella determinazione della quantità di elettricità per l’esenzione dalla sovrattassa EEG. Il Report tiene in considerazione la limitazione di utenze proprie o di terzi e la regola della subordinazione volontaria. Il rapporto contiene, tra le altre cose:
Creazione del Report ciclo di lettura del contatorePer poter generare un report ciclo di lettura del contatore, è necessario configurare un’apposita esportazione di dati in GridVis.
È anche possibile modificare un’esportazione di dati già esistente. Selezione della rubrica di esportazione dei dati
Viene visualizzato un elenco delle esportazioni di dati disponibili.
Nei passaggi successivi si configura l’esportazione dei dati in base alla propria applicazione. Configurazione dei report ciclo di lettura del contatore1. Passaggio Impostazioni del periodo:
2. Passaggio Selezione delle varianti di delimitazione:
3. Passaggio Selezione del dispositivo:
4. Passaggio Configurazione dell’obbligo di ripartizione dell’EEG:
5. Passaggio Configurare i punti di misura:
6. Passaggio Selezionare il file da salvare:
|
| Info | ||
|---|---|---|
| ||
For more information on the EEG apportionment reduction, please visit the Janitza Homepage or visit one of our web seminars. A simple explanation of the EEG apportionment is also given in our video opposite. |
| Info | ||
|---|---|---|
| ||
The configuration of the Energy recording report requires recorded values (historical values) from your meters and the corresponding measured value type! |
Creating the Energy recording report
To be able to generate an energy recording report, a corresponding data export must be configured in GridVis.
- Right-click the Data export directory in the Projects window and click the Create data export item in the context menu that appears.
- The Configure new data export wizard will start.
Optionally, you can also edit an existing data export.
Fig.: "Data export" directory in the Projects window
Select the data export rubric:
- Select the Energy management rubric.
- Confirm your selection via the corresponding button.
A list of available data exports is displayed.
- Select the Energy recording report.
- Use the corresponding button to configure the data export.
Use the following steps to configure the data export according to your application.
1st step Period settings:
- If you want the data export to be created automatically, select the corresponding radio button.
- Use the pull-down menu to specify the defined time instant for the automatic data export. For information on how to define individual time instants, see Scheduling (GridVis Desktop) and Scheduling (GridVis Web)
- Specify the period and the start date (day and time) of the data export.
For the energy recording report, the period selected is usually the last year and the start date is January 1 at 00:00.
| Info | ||
|---|---|---|
| ||
Creating the report can take several minutes due to the large amount of data involved. The time depends on the scope of the project. |
2nd step Selection of the delimitation variants:
Choose one of the following delimitation variants in accordance with your measurement concept:
- Self-consumer delimitation
- Third-party consumer delimitation
- Select this checkbox if you want to consider third-party consumers according to the voluntary subordination rule.
- Select this checkbox if you also want to use measurement devices for evaluation that are not certified according to PTB-A 50.7 and MID (e.g. virtual devices, UMG 512, UMG 96RM-E, ...).
3rd step Device selection:
- Search and sort function
- Useful with a large number of meters
- Select or deselect all devices
- Select the required meters using the checkboxes. The selected devices are configured in a further step.
4th step EEG apportionment obligation configuration:
- You can create a total of five different EEG privileges and assign them to the meters in a further step.
- Specify a description, the price per kWh and the exemption rate of the privilege.
The price entered for the EEG apportionment must be valid for the report period under consideration. The exemption rate must be at least 1%.
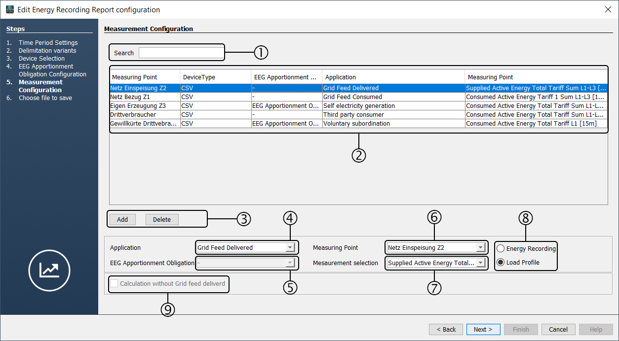
5th step Configure the measurement points:
- Search for measurement points by name.
- Useful with a large number of meters
- Shows an overview of the measurement points with their configuration. The active measurement point is highlighted in color.
- Add a new position/measurement point to the list or Delete an existing entry.
Select measurement point type:
- Self-generation
- Self-consumer
- Grid feed delivered
- Grid feed consumed
- Third-party consumer
- Voluntary subordination rule
Depending on your measurement concept (e.g. self-consumer or third-party consumer delimitation), not all items are always selectable.
- Assignment of one of the defined EEG privileges
- Select measurement point / meter.
- Select the measured value of a measurement point / meter.
Select in which form the measured values are available:
- Energy recording
- Load profile (e.g. for CSV or MSCONS imports)
6th step Select file to save:
You can choose the file format for the output of the energy recording report.
- Excel workbook (*.xlsx)
- Excel 97.2003 workbook (*.xls)
- PDF file (*.pdf)
The output of raw data and calculation tables is supported only in the Excel formats.
- If the report should also be available in GridVis Web, select the corresponding radio button.
- Enter the file name of the data export.
- The field in the GridVis application for the name of the data export is automatically filled with the file name. Optionally, modify this display name via the input field.
- Use the button to select a storage location for the data export or enter the path of the storage location in the corresponding field.
If the data export already exists, select a file action:
- "Append creation date & time to file name" - Creates an additional data export.
- "Overwrite existing file" - Overwrites an existing data export.
Glossary
Measurement concept in which the quantity of electricity passed on to third-party consumers is measured in accordance with calibration law, with quarter-hourly accuracy.
Required measurement points for the energy recording report: Self-generators, third-party consumers and grid feed delivered
Measurement concept in which the amount of electricity consumed by the concerned party is measured in accordance with calibration law, with quarter-hour accuracy.
Required measurement points for the energy recording report: Self-generator, self-consumer
The voluntary subordination rule offers the possibility of using measurement points without certified energy recording for the delimitation of electricity quantities of consumers.
In this case, self-generated electricity quantities are only taken into account after other electricity quantities.
| language | es |
|---|
| Info | ||
|---|---|---|
| ||
Este contenido se archivó el 08.05.2024. |
Descripción
En combinación con los puntos de medición correspondientes (p. ej., el UMG 96PA-MID+) el informe de la serie de lecturas de contador (ZSG, por sus siglas en alemán) le ayuda en la delimitación de la cantidad de corriente eléctrica para la exención de la tasa de renovables EEG (Ley alemana de energías renovables). El informe tiene en cuenta la delimitación de los autoconsumidores o de los terceros consumidores, así como la regulación de subordinación voluntaria.
El informe incluye, entre otras cosas:
- Evaluación de los valores de medición con una precisión de un cuarto de hora.
- Relación de todos los valores de medición con una precisión de un cuarto de hora de todos los dispositivos durante el periodo de tiempo del informe (como máximo 1 año)
- Hasta 5 privilegios EEG definidos por el usuario
- Relación y cálculo de todos los consumos, divididos en los respectivos privilegios
- Suma de los importes de la tasa EEG exentos y a pagar
- Vista general de la cantidad de corriente eléctrica delimitada
- Una evaluación clara del estado de cada uno de los valores cada 15 min. (válido, inválido, no sincronizado)
- Representación gráfica y tabular del autoconsumo, de la autoproducción y del consumo privilegiado sobre una base mensual
Fig. Informe de la serie de lecturas de contador (ejemplo)
| Info | ||
|---|---|---|
| ||
Encontrará más información acerca de la reducción de la tasa de renovables EEG en el sitio web de Janitza o asista a uno de nuestros seminarios web. El vídeo junto a estas líneas también ofrece una explicación sencilla de la tasa de renovables EEG. |
| Info | ||
|---|---|---|
| ||
¡La configuración del informe de la serie de lecturas de contador requiere valores registrados (valores históricos) de sus dispositivos de medición y del correspondiente tipo de valor de medición! |
Creación del "informe de la serie de lecturas de contador"
Para poder generar un informe de la serie de lecturas de contador debe configurarse una exportación de datos correspondiente en GridVis.
- Con el botón derecho del ratón, haga clic en el directorio Exportación de datos en la ventana Proyectos y en el menú contextual que aparece a continuación, seleccione la entrada Crear exportación de datos.
- Se inicia el asistente Configurar nueva exportación de datos.
Opcionalmente usted también puede editar una exportación de datos existente.
Fig.: Directorio "Exportación de datos" en la ventana "Proyectos"
Selección de la sección de exportación de datos:
- Seleccione la sección Gestión de energía.
- Confirme su selección a través del botón correspondiente.
Se muestra una lista con las exportaciones de datos disponibles.
- Seleccione el informe de la serie de lecturas de contador.
- Pulse el botón correspondiente para configurar la exportación de datos.
En los siguientes pasos podrá configurar la exportación de datos de acuerdo con su aplicación.
1.er paso Ajustes del periodo de tiempo:
- Si la exportación de datos debe crearse automáticamente, seleccione el botón de opción correspondiente.
- A través del menú desplegable podrá establecer el punto de tiempo definido de la exportación de datos automática. Encontrará información sobre la definición de puntos de tiempo individuales en Planificación de tiempo (GridVis Desktop) y Planificación de tiempo (GridVis Web)
- Establezca el periodo de tiempo y la fecha de inicio (día y hora) de la exportación de datos.
En el informe de la serie de lecturas de contador, generalmente se selecciona el año anterior como periodo de tiempo y el 1 de enero a las 00:00 horas como fecha de inicio.
| Info | ||
|---|---|---|
| ||
Debido al gran volumen de datos, la creación del informe puede durar varios minutos. El tiempo depende del volumen del proyecto. |
2.º paso Selección de las variantes de delimitación:
De acuerdo con su concepto de medición, seleccione una de las siguientes variantes de delimitación:
- Delimitación de autoconsumidores
- Delimitación de terceros consumidores
- Seleccione esta casilla de verificación si quiere tener en cuenta a terceros consumidores según la regulación de subordinación voluntaria.
- Seleccione esta casilla de verificación si para la evaluación también quiere recurrir a dispositivos de medición no certificados según PTB-A 50.7 y MID (p. ej., dispositivos virtuales, UMG 512, UMG 96RM-E…).
3.er paso Selección de los dispositivos:
- Función de búsqueda y de filtro de ordenación
- Útil en el caso de una gran cantidad de dispositivos de medición
- Selección o deselección de todos los dispositivos
- Seleccione los dispositivos de medición requeridos a través de la casilla de verificación. En un paso posterior se configuran los dispositivos seleccionados.
4.º paso Configuración de la obligación relacionada con la tasa EEG:
- En total, usted puede crear cinco privilegios EEG diferentes y asignarlos a los dispositivos de medición en un paso posterior.
- Defina una descripción, el precio por kWh y la tasa de exención del privilegio.
El precio introducido de la tasa EEG tiene que ser válido para el periodo de tiempo del informe que se contempla. La tasa de exención debe ser de al menos el 1 %.
5.º paso Configurar los puntos de medición:
- Buscar puntos de medición por el nombre.
- Útil en el caso de una gran cantidad de dispositivos de medición
- Muestra una vista general de los puntos de medición con su configuración. El punto de medición activo tiene un fondo de color.
- Agregar una nueva posición/un nuevo punto de medición a la lista o eliminar una entrada existente.
Seleccionar el tipo de punto de medición:
- Autoproducción
- Autoconsumidores
- Inyección en la red
- Consumo a partir de la red
- Terceros consumidores
- Regulación de subordinación voluntaria
Dependiendo de su concepto de medición (p. ej., delimitación de autoconsumidores o terceros consumidores), no siempre pueden seleccionarse todas las entradas.
- Asignación de uno de los privilegios EEG definidos
- Seleccionar punto de medición/dispositivo de medición.
- Seleccionar el valor de medición de unpunto de medición/de un dispositivo de medición.
Seleccione en qué formato están presentes los valores de medición:
- Informe de la serie de lecturas de contador
- Evolución de la carga (p. ej., en caso de importaciones CSV o MSCONS)
6.º paso Seleccionar archivo para guardar:
Usted puede elegir en qué formato de archivo se emite el informe de la serie de lecturas de contador.
- Libro de trabajo Excel (*.xlsx)
- Libro de trabajo Excel 97.2003 (*.xls)
- Archivo PDF (*.pdf)
La salida de datos no procesados y de tablas de cálculo solo se admite en los formatos de Excel.
- Si el informe también debe estar disponible en GridVis Web, seleccione el botón de opción correspondiente.
- Introduzca el nombre de archivo de la exportación de datos.
- El campo para el nombre de la exportación de datos en la aplicación GridVis se rellena automáticamente con el nombre de archivo. Opcionalmente, adapte este nombre de visualización a través del campo de entrada.
- Seleccione a través del botón una ubicación de la exportación de datos o introduzca la ruta de acceso de la ubicación en el campo correspondiente.
Si la exportación de datos ya existe, seleccione una acción de archivo:
- "Añadir la fecha de creación y la hora al nombre de archivo": crea una exportación de datos adicional.
- "Sobrescribir el archivo existente": sobrescribe una exportación de datos existente.
Glosario
Tercer consumidor
Dispositivos consumidores de energía eléctrica a los que se transfiere corriente eléctrica pero que no forman parte de la empresa privilegiada. Estos son, p. ej., proveedores o arrendatarios en un inmueble, pero también empresas “emparentadas” (empresas matrices, empresas hermanas o filiales).
Delimitación de terceros consumidores
Concepto de medición en el que la cantidad de corriente eléctrica transmitida a terceros consumidores se mide de conformidad con la legislación en materia de calibración y con una precisión de un cuarto de hora.
Puntos de medición requeridos para el informe de la serie de lecturas de contador: autoproductores, terceros consumidores e inyección
Autoproducción
Cantidad de corriente eléctrica producida por la propia persona afectada a partir de una instalación de producción de electricidad privilegiada (p. ej., fotovoltaica o planta de cogeneración).
Autoconsumidor
Cantidad de corriente eléctrica consumida por la propia persona afectada
Delimitación de autoconsumidores
Concepto de medición en el que la cantidad de corriente eléctrica autoconsumida se mide de conformidad con la legislación en materia de calibración y con una precisión de un cuarto de hora.
Puntos de medición requeridos para el informe de la serie de lecturas de contador: autoproductores, autoconsumidores
Regulación de subordinación voluntaria
La regulación de subordinación voluntaria ofrece la posibilidad de utilizar unos puntos de medición sin serie de lecturas de contador certificada para la delimitación de las cantidades de corriente eléctrica de los consumidores.
En este caso las cantidades de corriente eléctrica autoproducidas solo se tienen en cuenta después de otras cantidades de corriente eléctrica.
Evolución de la carga
Procedimiento de medición en el que la cantidad de corriente eléctrica se registra durante un periodo de tiempo definido, p. ej., con un contador RLM.
Consumo a partir de la red
Cantidad de corriente eléctrica consumida del proveedor de electricidad.
Inyección en la red
Cantidad de corriente eléctrica producida por la propia persona afectada (p. ej., fotovoltaica o planta de cogeneración) que se reinyecta en la red del proveedor de electricidad.
Informe de la serie de lecturas de contador
Procedimiento de medición en el que la cantidad de corriente eléctrica se registra con unos valores de medición simultáneos con una precisión de un cuarto de hora.
| language | it |
|---|
| Info | ||
|---|---|---|
| ||
Questo contenuto è stato archiviato il giorno 08.05.2024. |
Descrizione
In combinazione con i punti di misura corrispondenti (ad es. UMG 96PA-MID+), il report ZSG ciclo di lettura del contatore supporta nella determinazione della quantità di elettricità per l’esenzione dalla sovrattassa EEG. Il Report tiene in considerazione la limitazione di utenze proprie o di terzi e la regola della subordinazione volontaria.
Il rapporto contiene, tra le altre cose:
- Valutazione delle letture al quarto d’ora.
- Elenco di tutte le letture al quarto d’ora di tutti i dispositivi nel periodo di riferimento (massimo 1 anno).
- Fino a 5 privilegi EEG personalizzati.
- Elenco e compensazione di tutti i consumi, suddivisi per i rispettivi privilegi
- Somma degli importi esenti e da pagare del prelievo EEG
- Una panoramica della quantità di energia elettrica delimitata
- Una chiara valutazione dello stato dei singoli valori di 15 minuti (validi, non validi, non sincronizzati).
- Rappresentazione grafica e tabellare dell’autoconsumo, dell’autogenerazione e del consumo privilegiato su base mensile
Fig. Report ciclo di lettura del contatore (esempio)
| Info | ||
|---|---|---|
| ||
È possibile trovare maggiori informazioni sulla riduzione del sovrapprezzo EEG sulla home page diJanitza o partecipando a uno dei nostri seminari Web. Una semplice spiegazione del prelievo EEG è fornita anche nel nostro video a fianco. |
| Info | ||
|---|---|---|
| ||
La configurazione del Report ciclo di lettura del contatore richiede i valori registrati (valori storici) dello strumento di misura e il tipo di lettura corrispondente! |
Creazione del Report ciclo di lettura del contatore
Per poter generare un report ciclo di lettura del contatore, è necessario configurare un’apposita esportazione di dati in GridVis.
- Fare clic con il tasto destro sulla directory Esportazione di dati nella finestra Progetti quindi sulla voce Crea esportazione dati nel menu contestuale visualizzato.
- Viene avviata la procedura guidata Configurare una nuova esportazione di dati.
È anche possibile modificare un’esportazione di dati già esistente.
Fig.: Cartella “Esportazione dati“ nella finestra Progetti
Selezione della rubrica di esportazione dei dati:
- Selezionare la rubrica Gestione dell’energia.
- Confermare la selezione con il pulsante corrispondente.
Viene visualizzato un elenco delle esportazioni di dati disponibili.
- Selezionare il Report ciclo di lettura del contatore.
- Per configurare l’esportazione dei dati, premere il pulsante corrispondente.
Nei passaggi successivi si configura l’esportazione dei dati in base alla propria applicazione.
1. Passaggio Impostazioni del periodo:
- Se l’esportazione dei dati deve essere creata automaticamente, selezionare il pulsante di opzione corrispondente.
- Utilizzare il menu a discesa per impostare l’ora definita per l’esportazione automatica dei dati. Per sapere come definire i singoli momenti, consultare la sezione Zeitplanung GridVis-Desktop e Programmazione (GridVis Web)
- Impostare il periodo e la data di inizio (giorno e ora) dell’esportazione dei dati.
Per il report ZSG, il periodo scelto è solitamente l’ultimo anno e la data di inizio è il 1° gennaio alle 00:00.
| Info | ||
|---|---|---|
| ||
La creazione del report può richiedere diversi minuti a causa della grande quantità di dati. Il tempo dipende dalla portata del progetto. |
2. Passaggio Selezione delle varianti di delimitazione:
In base al proprio concetto di misurazione, selezionare una delle seguenti varianti di delimitazione:
- Quota autoconsumo
- Quota utenza esterna
- Selezionare questa casella di controllo se si desidera considerare le utenze esterne ai sensi della regola della subordinazione volontaria.
- Selezionare questa casella di controllo se si desidera utilizzare anche strumenti di misura per la valutazione che non sono certificati secondo PTB-A 50.7 e MID. (ad. es. dispositivi virtuali, UMG 512, UMG 96RM-E, ecc.).
3. Passaggio Selezione del dispositivo:
- Funzione di ricerca e filtro
- Utile in presenza di un numero elevato di strumenti di misura.
- Selezione o deselezione di tutti i dispositivi
- Selezionare gli strumenti di misura desiderati tramite la casella di controllo. In un ulteriore passaggio, vengono configurati i dispositivi selezionati.
4. Passaggio Configurazione dell’obbligo di ripartizione dell’EEG:
- È possibile creare un totale di cinque diversi privilegi EEG e assegnarli agli strumenti di misura in un ulteriore passaggio.
- Impostare una descrizione, il prezzo per kWh e il tasso di esenzione del privilegio.
Il prezzo del prelievo EEG inserito deve essere valido per il periodo di riferimento considerato. Il tasso di esenzione deve essere almeno dell’1%.
5. Passaggio Configurare i punti di misura:
- Ricerca dei punti di misura per nome.
- Utile in presenza di un numero elevato di strumenti di misura.
- Mostra una panoramica dei punti di misura con la relativa configurazione. Il punto di misura attivo è evidenziato a colori.
- Aggiungere una nuova posizione/punto di misura nell’elenco o eliminare una voce già esistente.
Selezionare il tipo di punto di misura:
- Generazione propria
- Autoconsumo
- Alimentazione di rete
- Consumo di rete
- Utenza esterna
- Regola della subordinazione volontaria
A seconda del concetto di misurazione (ad esempio, delimitazione del consumo proprio o del consumo di terzi), non tutte le voci sono sempre selezionabili.
- Assegnazione di uno dei privilegi EEG definiti
- Selezionare il punto di misura/il dispositivo di misura.
- Selezionare il valore misurato di un punto di misura/dispositivo di misura.
Selezionare la forma in cui sono disponibili le letture:
- Ciclo di lettura del contatore
- Profilo di carico (ad es. per le importazioni CSV o MSCONS)
6. Passaggio Selezionare il file da salvare:
È possibile selezionare il formato del file di esportazione del report ZSG.
- Cartella di lavoro Excel (*.xlsx)
- Cartella di lavoro Excel 97.2003 (*.xls)
- File PDF (*.pdf)
L’esportazione dei dati grezzi e delle tabelle di calcolo è supportata solo nei formati Excel.
- Se il report deve essere disponibile anche in GridVis Web, selezionare il pulsante di opzione corrispondente.
- Inserire il nome del file dell’esportazione dei dati.
- Il campo per il nome dell’esportazione dei dati nell’applicazione GridVis viene automaticamente riempito con il nome del file. È anche possibile modificare il nome visualizzato tramite il campo di immissione.
- Utilizzare il pulsante per selezionare una posizione di archiviazione per l’esportazione dei dati o inserire il percorso della posizione di archiviazione nel campo corrispondente.
Se l’esportazione dei dati esiste già, selezionare un’azione del file:
- “Aggiungere al nome del file la data e l’ora di creazione“ - Crea un’esportazione di dati aggiuntiva.
- “Sovrascrivere il file esistente“ - Sovrascrive un’esportazione di dati già esistente.
Glossario
Concetto di misurazione in cui la quantità di energia elettrica trasferita alle utenze esterne viene misurata al quarto d’ora più vicino, in conformità alla legge sulla taratura.
Punti di misurazione richiesti per il report ZSG: Autogeneratori, utenze esterne e immissione in rete di energia elettrica
Concetto di misurazione in cui la quantità di elettricità autoconsumata viene misurata al quarto d’ora più vicino, in conformità con la legge sulla taratura.
Punti di misurazione richiesti per il report ZSG: Autogeneratore, autoconsumo
La regola della subordinazione opzionale offre la possibilità di utilizzare punti di misura senza letture certificate per la differenziazione della quantità di elettricità delle utenze.
In questo caso, le quantità di elettricità autoprodotta vengono prese in considerazione solo dopo le altre quantità di elettricità.


















