| Sv translation | |||||||||||||||||||||||||||||||||||||||||||||||||||||||||||||||||||||||||||||||||||||
|---|---|---|---|---|---|---|---|---|---|---|---|---|---|---|---|---|---|---|---|---|---|---|---|---|---|---|---|---|---|---|---|---|---|---|---|---|---|---|---|---|---|---|---|---|---|---|---|---|---|---|---|---|---|---|---|---|---|---|---|---|---|---|---|---|---|---|---|---|---|---|---|---|---|---|---|---|---|---|---|---|---|---|---|---|---|
| |||||||||||||||||||||||||||||||||||||||||||||||||||||||||||||||||||||||||||||||||||||
Gültig für
BeschreibungIn Kombination mit den entsprechenden Messstellen (z. B. UMG 96PA-MID+) unterstützt Sie der Zählerstandsgangs-Report (ZSG-Report) bei der Strommengenabgrenzung für die Befreiung von der EEG-Umlage. Dabei berücksichtigt der Report die Abgrenzung der Eigenverbraucher oder der Drittverbraucher sowie die gewillkürte Nachrangregelung. Der Report enthält unter anderem:
Erstellen des Zählerstandsgang-ReportsUm einen ZSG-Report erzeugen zu können, muss in der GridVis ein entsprechender Datenexport konfiguriert werden.
Sie können wahlweise auch einen bestehenden Datenexport editieren. Auswahl der Datenexport-Rubrik
Eine Liste mit den verfügbaren Datenexporten wird angezeigt.
In den folgenden Schritten konfigurieren Sie den Datenexport entsprechend Ihrer Anwendung. Zählerstandsgang-Report Konfiguration1. Schritt Zeitraum-Einstellungen:
2. Schritt Auswahl der Abgrenzungsvarianten:
3. Schritt Geräteauswahl:
4. Schritt Konfiguration EEG Umlagepflicht:
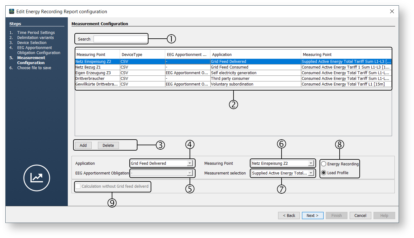
5. Schritt Messstellen Konfigurieren:
6. Schritt Datei zum Speichern auswählen:
|
| Sv translation | |||||||||||||||||||||||||||||||||||||||||||||||||||||||||||||||||||||||||||||||||||||
|---|---|---|---|---|---|---|---|---|---|---|---|---|---|---|---|---|---|---|---|---|---|---|---|---|---|---|---|---|---|---|---|---|---|---|---|---|---|---|---|---|---|---|---|---|---|---|---|---|---|---|---|---|---|---|---|---|---|---|---|---|---|---|---|---|---|---|---|---|---|---|---|---|---|---|---|---|---|---|---|---|---|---|---|---|---|
| |||||||||||||||||||||||||||||||||||||||||||||||||||||||||||||||||||||||||||||||||||||
Valid for
DescriptionIn combination with the corresponding measurement points (e.g. UMG 96PA-MID+), the energy recording report (ZSG report) assists you with electricity quantity delimitation for the exemption from the EEG apportionment. The report takes into account the delimitation of self-consumers or third-party consumers as well as the voluntary subordination rule. The report includes:
Creating the Energy recording reportTo be able to generate an energy recording report, a corresponding data export must be configured in GridVis.
Optionally, you can also edit an existing data export. Select the data export rubric
A list of available data exports is displayed.
Use the following steps to configure the data export according to your application. Meter reading report configuration1st step Period settings:
2nd step Selection of the delimitation variants:
3rd step Device selection:
4th step EEG apportionment obligation configuration:
5th step Configure the measurement points:
6th step Select file to save:
|
| Sv translation | |||||||||||||||||||||||||||||||||||||||||||||||||||||||||||||||||||||||||||||||||||||
|---|---|---|---|---|---|---|---|---|---|---|---|---|---|---|---|---|---|---|---|---|---|---|---|---|---|---|---|---|---|---|---|---|---|---|---|---|---|---|---|---|---|---|---|---|---|---|---|---|---|---|---|---|---|---|---|---|---|---|---|---|---|---|---|---|---|---|---|---|---|---|---|---|---|---|---|---|---|---|---|---|---|---|---|---|---|
| |||||||||||||||||||||||||||||||||||||||||||||||||||||||||||||||||||||||||||||||||||||
Válido para
DescripciónEn combinación con los puntos de medición correspondientes (p. ej., el UMG 96PA-MID+) el informe de la serie de lecturas de contador (ZSG, por sus siglas en alemán) le ayuda en la delimitación de la cantidad de corriente eléctrica para la exención de la tasa de renovables EEG (Ley alemana de energías renovables). El informe tiene en cuenta la delimitación de los autoconsumidores o de los terceros consumidores, así como la regulación de subordinación voluntaria. El informe incluye, entre otras cosas:
Creación del "informe de la serie de lecturas de contador"Para poder generar un informe de la serie de lecturas de contador debe configurarse una exportación de datos correspondiente en GridVis.
Opcionalmente usted también puede editar una exportación de datos existente. Selección de la sección de exportación de datos
Se muestra una lista con las exportaciones de datos disponibles.
En los siguientes pasos podrá configurar la exportación de datos de acuerdo con su aplicación. Configuración del informe de la serie de lecturas de contador1.er paso Ajustes del periodo de tiempo:
2.º paso Selección de las variantes de delimitación:
3.er paso Selección de los dispositivos:
4.º paso Configuración de la obligación relacionada con la tasa EEG:
5.º paso Configurar los puntos de medición:
6.º paso Seleccionar archivo para guardar:
|
| Sv translation | |||||||||||||||||||||||||||||||||||||||||||||||||||||||||||||||||||||||||||||||||||||
|---|---|---|---|---|---|---|---|---|---|---|---|---|---|---|---|---|---|---|---|---|---|---|---|---|---|---|---|---|---|---|---|---|---|---|---|---|---|---|---|---|---|---|---|---|---|---|---|---|---|---|---|---|---|---|---|---|---|---|---|---|---|---|---|---|---|---|---|---|---|---|---|---|---|---|---|---|---|---|---|---|---|---|---|---|---|
| |||||||||||||||||||||||||||||||||||||||||||||||||||||||||||||||||||||||||||||||||||||
Valido per
DescrizioneIn combinazione con i punti di misura corrispondenti (ad es. UMG 96PA-MID+), il report ZSG ciclo di lettura del contatore supporta nella determinazione della quantità di elettricità per l’esenzione dalla sovrattassa EEG. Il Report tiene in considerazione la limitazione di utenze proprie o di terzi e la regola della subordinazione volontaria. Il rapporto contiene, tra le altre cose:
Creazione del Report ciclo di lettura del contatorePer poter generare un report ciclo di lettura del contatore, è necessario configurare un’apposita esportazione di dati in GridVis.
È anche possibile modificare un’esportazione di dati già esistente. Selezione della rubrica di esportazione dei dati
Viene visualizzato un elenco delle esportazioni di dati disponibili.
Nei passaggi successivi si configura l’esportazione dei dati in base alla propria applicazione. Configurazione dei report ciclo di lettura del contatore1. Passaggio Impostazioni del periodo:
2. Passaggio Selezione delle varianti di delimitazione:
3. Passaggio Selezione del dispositivo:
4. Passaggio Configurazione dell’obbligo di ripartizione dell’EEG:
5. Passaggio Configurare i punti di misura:
6. Passaggio Selezionare il file da salvare:
|


















